while migrating SAP R3 to S4HANA, we have to check our source code to see if it is suitable for the new system or not. Here I share how to check the suitability of our code.

Go to Tab “Options”, select Code Inspector Check Variant “S4HANA_READINESS_2023”
Click “Execute Checks

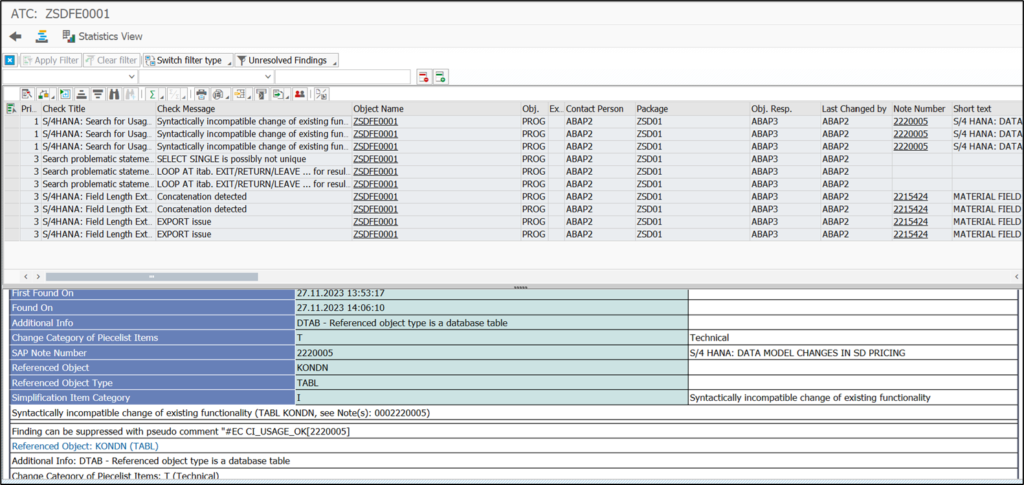
The result will be show like this if there is something wrong in the code. Priority is sorted from smallest number (high priority) to biggest number (low priority).

After fixing the code, the result should disappear if it already suits the readiness.